Soluciones para Business Analytics de Oracle
- Home
- Business Intelligence / Analytics
- Soluciones para Business Analytics de Oracle
Bases de datos / Data Warehouse
Nuestros servicios
- Desarrollo de proyectos end-to-end
- Formaciones de OBI, Data visualization y ODI.
- Auditoría de modelos implementados y creación plan de acción para:
- Aplicar best practices
- Mejorar el rendimiento
- Facilitar la escabilidad de las soluciones
Por qué ABAST
En ABAST llevamos más de 25 años ofreciendo soluciones de Business Intelligence y desde hace más de 20 contamos con un área especializada en este tipo de proyectos que actualmente cuenta con más de 35 profesionales. En nuestros proyectos podemos contar además con la ayuda del resto de los casi 400 profesionales que forma el equipo técnico de ABAST, como por ejemplo los más de 30 DBAs de nuestra área especializada en Bases de Datos.
Somos uno de los partners de Oracle con mayor capacitación en España, estando acreditados como Oracle Platinum Partner, con cerca de 30 Oracle Expertise y más de 150 certificaciones individuales.
Oracle Analytics Cloud (OAC)
Mejorado
Se aplica de forma invisible para aumentar exponencialmente su eficacia.- Enriquece las fuentes de descubrimiento y de datos.
- Recomienda nuevas métricas, flujos y fuentes.
- Identifica los factores que favorecen y determinan el rendimiento.
- Habla a tus datos con analítica conversacional.
- Genera narrativas y acciones automáticamente.
Integrado
El lugar correcto, en el momento oportuno y en su contexto.- Integra tu trabajo, datos y sistemas.
- Experimenta un entorno único para la preparación y visualización de datos y los cuadros de mando.
- Infunde la información continuamente en todos los sistemas.
- Brinda inteligencia con contexto y oportunidad.
- Incrústalo en el punto óptimo de impacto.
Colaborativo
Una base común para compartir conocimiento.- Derriba muros para permitir que todos los interesados trabajen juntos.
- Implementa políticas de transformación global para que todos las usen.
- Supervisa y armonica las métricas comerciales y actúe sobre ellas.
- Perfecto, transparente y sin restricciones.
- Permite que la empresa y el departamento de TI cumplan objetivos comunes.
Oracle Database
Oracle Database Enterprise Edition ofrece una arquitectura que simplifica el proceso de consolidación de bases de datos en la nube, lo cual permite gestionar muchas bases de datos como si solo fueran una sin cambiar sus aplicaciones.
La edición Enterprise proporciona funciones completas para gestionar las cargas de trabajo más exigentes de procesamiento de transacciones, big data y data warehouse. Además permite elegir entre una amplia gama de opciones disponibles para satisfacer las expectativas de nivel de servicio en rendimiento, seguridad, grandes datos, nube y disponibilidad de los usuarios de negocio.
OWB - Oracle Warehouse Builder
Oracle Warehouse Builder (OWB) es el producto tradicional de Oracle para la creación del esquema del Data Warehouse, la definición de jerarquías y medidas, el mapeo de las fuentes de información, y la programación, ejecución y mantenimiento de las actividades de ETL, incluyendo también herramientas para mejorar la calidad de la información.
Se trata de una completa herramienta para todos los aspectos de administración de datos y metadatos. Brinda características para asegurar la calidad de datos que integran el modelado relacional y multidimensional y que permiten la administración de todo el ciclo de vida de datos y metadatos.
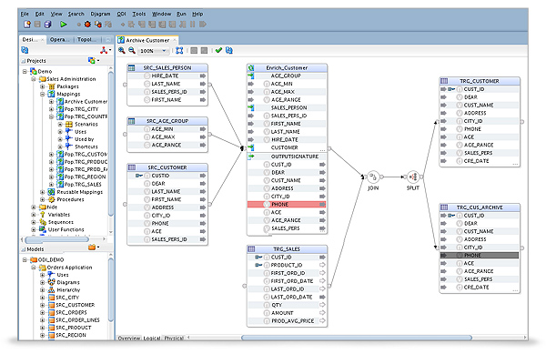
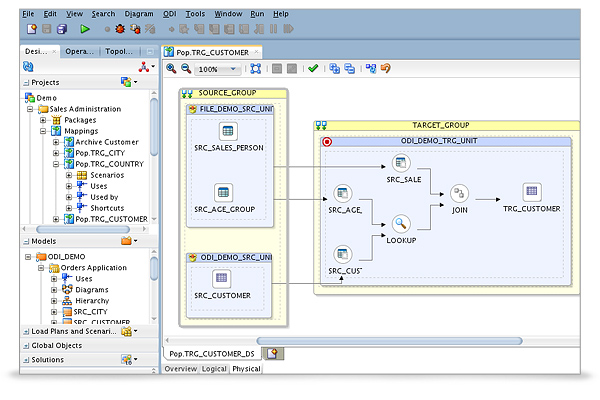
Oracle Data Integrator (ODI)
Oracle Data Integrator (ODI) ofrece una tecnología de Extracción, Carga y Transformación (ELT) única y de siguiente generación que mejora el rendimiento y reduce los costes de integración de datos, incluso entre sistemas heterogéneos.
A diferencia de las herramientas convencionales de Extracción, Transformación y Carga (ETL), Oracle Data Integrator entrega la productividad de un enfoque de diseño declarativo y los beneficios de una plataforma de integración activa para procesos por lotes constantes e integración en tiempo real.
Oracle Data Integration proporciona una solución completa, abierta e integrada para los entornos operativos y analíticos. Combina todos los elementos de la integración de datos—movimiento de datos, transformación, sincronización, calidad de datos, gestión de datos y servicios de datos a granel y en tiempo real—para garantizar una información puntual, exacta y uniforme en sistemas heterogéneos.
Oracle Data Integration ofrece una integración de datos en tiempo real de clase empresarial, al permitir una mayor integración con las aplicaciones y tecnologías Oracle, compatibilidad con sistemas heterogéneos adicionales y el mejor rendimiento de su categoría.
Gracias al uso de los productos Oracle Data Integration, las organizaciones pueden reducir sus costes de desarrollo en un 30%, mejorar la velocidad de gestión de datos en un 50% y reducir los tiempos de ejecución de algunos procesos de negocio en un 70%.
Oracle BI Enterprise Edition (OBIEE)
Oracle BI Enterprise Edition es una completa plataforma de Business Intelligence formada por un conjunto de herramientas para crear reports, consultas y análisis “ad-hoc”, OLAP, cuadros de mando y Scorecards. Estas herramientas integradas brindan una experiencia única al usuario final, que incluye visualización, colaboración y alertas. Todo ello basado en un servidor de BI, que a través de un metadata o modelo de negocio, es capaz de acceder de forma óptima a fuentes de datos heterogéneas simultáneamente.
Entre sus características principales podemos mencionar:
- Plataforma multifuente de datos y multiplataforma. Puede acceder de forma nativa a otros gestores o fuentes de datos diferentes a Oracle.
- Proporciona informes y cuadros de mando interactivos con una gran variedad de visualizaciones.
- Permite a los usuarios crear nuevos análisis o modificar existentes sin la ayuda del personal de l área de IT.
- Habilitar a los usuarios incorporar rápidamente los análisis en documentos de Microsoft Offce (Excel, Word y Powerpoint).
- Reduce el coste gracias a una arquitectura basada en web y orientada a servicios que se integra con las infraestructura TI existente.


